home - plugins - tutorials - showcase - history - manual - design


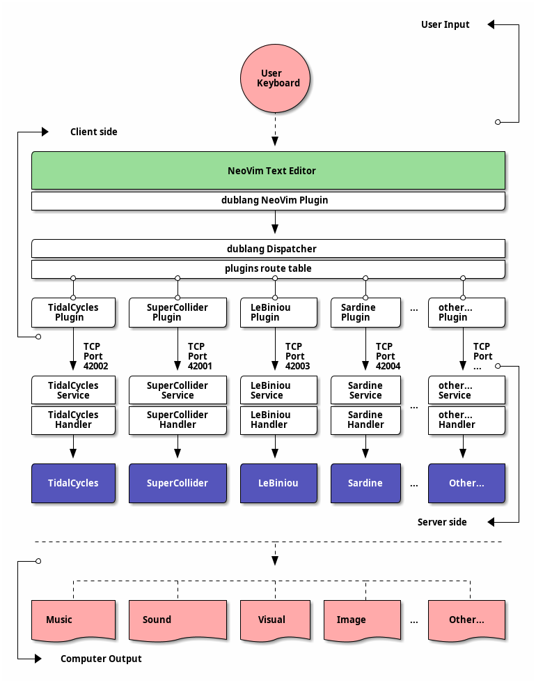
dublang architecture

this page documents the dublang system architecture

dublang-architecture.png

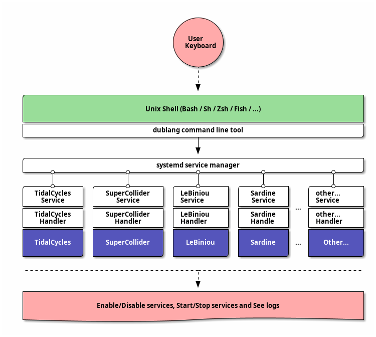
dublang command-line tool architecture

dublang-cli-architecture.png

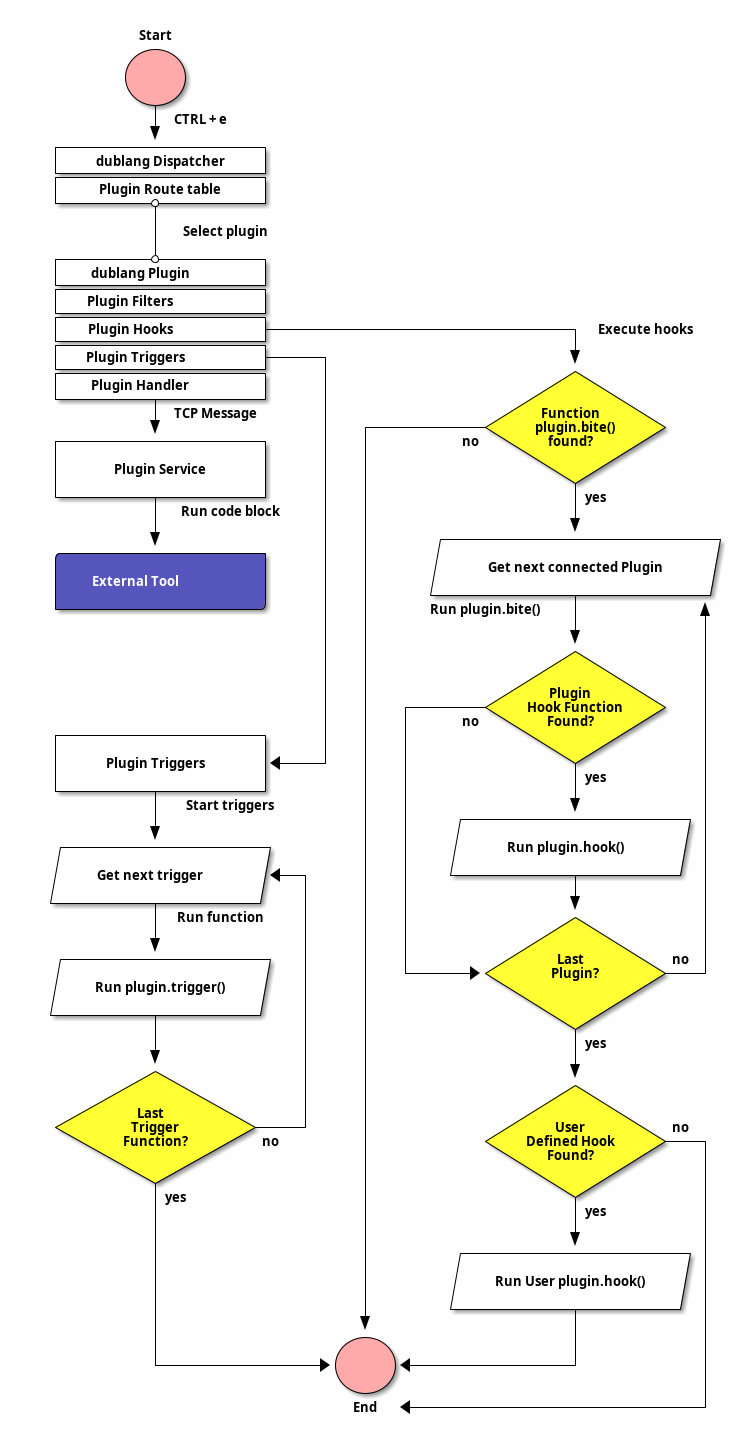
dublang architecture layers

dublang-architecture-layers.png

dublang hooks and triggers architecture

dublang lua source code

dublang-source-code.png

home - plugins - tutorials - showcase - history - manual - design